#include <ucstmt.h>
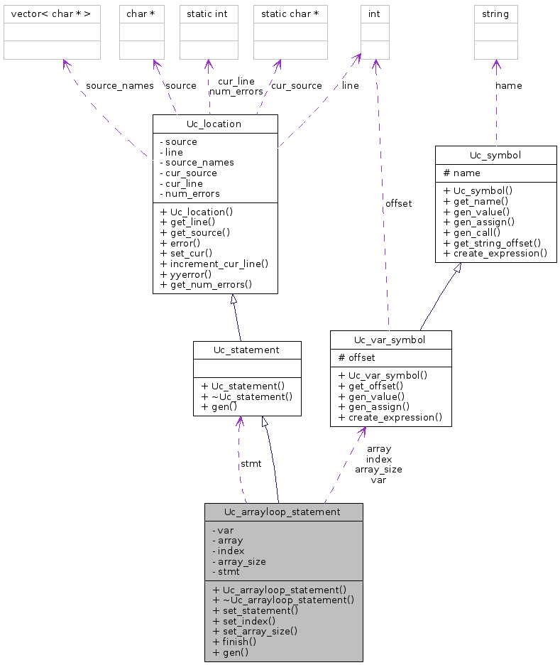
Inheritance diagram for Uc_arrayloop_statement:


Public Member Functions | |
| Uc_arrayloop_statement (Uc_var_symbol *v, Uc_var_symbol *a) | |
| ~Uc_arrayloop_statement () | |
| void | set_statement (Uc_statement *s) |
| void | set_index (Uc_var_symbol *i) |
| void | set_array_size (Uc_var_symbol *as) |
| void | finish (Uc_function *fun) |
| virtual void | gen (std::vector< char > &out, Uc_function *fun) |
Private Attributes | |
| Uc_var_symbol * | var |
| Uc_var_symbol * | array |
| Uc_var_symbol * | index |
| Uc_var_symbol * | array_size |
| Uc_statement * | stmt |
Definition at line 122 of file ucstmt.h.
| Uc_arrayloop_statement::Uc_arrayloop_statement | ( | Uc_var_symbol * | v, | |
| Uc_var_symbol * | a | |||
| ) | [inline] |
| void Uc_arrayloop_statement::set_statement | ( | Uc_statement * | s | ) | [inline] |
| void Uc_arrayloop_statement::set_index | ( | Uc_var_symbol * | i | ) | [inline] |
| void Uc_arrayloop_statement::set_array_size | ( | Uc_var_symbol * | as | ) | [inline] |
| void Uc_arrayloop_statement::finish | ( | Uc_function * | fun | ) |
Definition at line 212 of file ucstmt.cc.
References Uc_function::add_symbol().
Here is the call graph for this function:

| virtual void Uc_arrayloop_statement::gen | ( | std::vector< char > & | out, | |
| Uc_function * | fun | |||
| ) | [virtual] |
Implements Uc_statement.
Uc_var_symbol* Uc_arrayloop_statement::var [private] |
Uc_var_symbol* Uc_arrayloop_statement::array [private] |
Uc_var_symbol* Uc_arrayloop_statement::index [private] |
Uc_var_symbol* Uc_arrayloop_statement::array_size [private] |
Uc_statement* Uc_arrayloop_statement::stmt [private] |
1.5.1