#include <ucexpr.h>
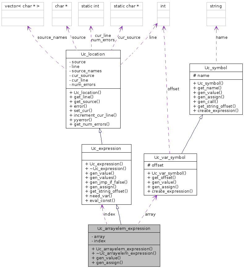
Inheritance diagram for Uc_arrayelem_expression:


Public Member Functions | |
| Uc_arrayelem_expression (Uc_var_symbol *a, Uc_expression *i) | |
| ~Uc_arrayelem_expression () | |
| virtual void | gen_value (vector< char > &out) |
| virtual void | gen_assign (vector< char > &out) |
Private Attributes | |
| Uc_var_symbol * | array |
| Uc_expression * | index |
Definition at line 86 of file ucexpr.h.
| Uc_arrayelem_expression::Uc_arrayelem_expression | ( | Uc_var_symbol * | a, | |
| Uc_expression * | i | |||
| ) | [inline] |
| Uc_arrayelem_expression::~Uc_arrayelem_expression | ( | ) | [inline] |
| void Uc_arrayelem_expression::gen_value | ( | vector< char > & | out | ) | [virtual] |
Implements Uc_expression.
Definition at line 159 of file ucexpr.cc.
References UC_AIDX, and Write2().
Here is the call graph for this function:

| void Uc_arrayelem_expression::gen_assign | ( | vector< char > & | out | ) | [virtual] |
Reimplemented from Uc_expression.
Definition at line 175 of file ucexpr.cc.
References UC_POPARR, and Write2().
Here is the call graph for this function:

Uc_var_symbol* Uc_arrayelem_expression::array [private] |
Uc_expression* Uc_arrayelem_expression::index [private] |
1.5.1